撰寫自訂平台專屬程式碼
本指南說明如何在 Flutter 中使用自訂平台專屬程式碼。
概述
#你可以在 Flutter 應用程式中使用平台專屬程式碼。 常見的幾種方式包括:
使用 Flutter 的平台通道(platform channel)API,在 Flutter 與你所需的平台之間傳遞訊息。 更多資訊請參閱使用平台通道呼叫平台專屬程式碼。
使用
Pigeon套件來產生型別安全的 平台專屬程式碼。更多資訊請參閱使用 Pigeon 套件呼叫平台專屬程式碼。
Flutter 支援下列平台及其平台專屬語言:
- Android:Kotlin、Java
- iOS:Swift、Objective-C
- Windows:C++
- macOS:Objective-C
- Linux:C
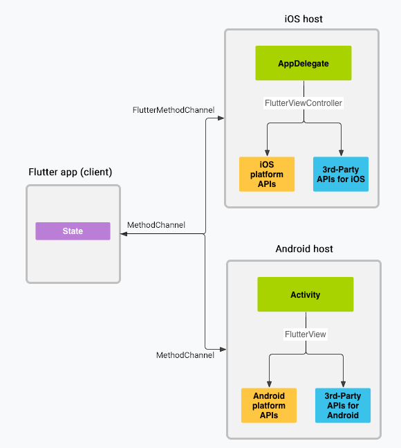
平台通道架構總覽
#訊息會透過平台通道(platform channels)在客戶端(UI) 與主機(平台)之間傳遞,如下圖所示:

在上述圖中,訊息與回應皆以非同步方式透過通道傳遞,以確保使用者介面維持回應能力。在客戶端, Flutter 的 MethodChannel 可用於傳送對應於方法呼叫的訊息。在平台端, Android 的 MethodChannel 以及 iOS 的 FlutterMethodChannel 可用於接收方法呼叫並回傳結果。這些類別讓你能以極少的_樣板程式碼(boilerplate)_ 開發平台外掛(plugin)。
支援的資料型別
#標準平台通道 API 與 Pigeon 套件 皆使用一種稱為 StandardMessageCodec 的標準訊息編解碼器(message codec), 能有效率地將類似 JSON 的簡單值(如布林值、數字、字串、位元組緩衝區、List 與 Map)進行二進位序列化。 當你傳送與接收資料時,這些值的序列化與反序列化會自動完成。
下表顯示 Dart 值在平台端的對應型別,反之亦然:
| Dart | Kotlin |
|---|---|
null | null |
bool | Boolean |
int (<=32 bits) | Int |
int (>32 bits) | Long |
double | Double |
String | String |
Uint8List | ByteArray |
Int32List | IntArray |
Int64List | LongArray |
Float32List | FloatArray |
Float64List | DoubleArray |
List | List |
Map | HashMap |
| Dart | Java |
|---|---|
null | null |
bool | java.lang.Boolean |
int (<=32 bits) | java.lang.Integer |
int (>32 bits) | java.lang.Long |
double | java.lang.Double |
String | java.lang.String |
Uint8List | byte[] |
Int32List | int[] |
Int64List | long[] |
Float32List | float[] |
Float64List | double[] |
List | java.util.ArrayList |
Map | java.util.HashMap |
| Dart | Swift |
|---|---|
null | nil (NSNull 當為巢狀時) |
bool | NSNumber(value: Bool) |
int (<=32 bits) | NSNumber(value: Int32) |
int (>32 bits) | NSNumber(value: Int) |
double | NSNumber(value: Double) |
String | String |
Uint8List | FlutterStandardTypedData(bytes: Data) |
Int32List | FlutterStandardTypedData(int32: Data) |
Int64List | FlutterStandardTypedData(int64: Data) |
Float32List | FlutterStandardTypedData(float32: Data) |
Float64List | FlutterStandardTypedData(float64: Data) |
List | Array |
Map | Dictionary |
| Dart | Objective-C |
|---|---|
null | nil (NSNull 當為巢狀時) |
bool | NSNumber numberWithBool: |
int (<=32 bits) | NSNumber numberWithInt: |
int (>32 bits) | NSNumber numberWithLong: |
double | NSNumber numberWithDouble: |
String | NSString |
Uint8List | FlutterStandardTypedData typedDataWithBytes: |
Int32List | FlutterStandardTypedData typedDataWithInt32: |
Int64List | FlutterStandardTypedData typedDataWithInt64: |
Float32List | FlutterStandardTypedData typedDataWithFloat32: |
Float64List | FlutterStandardTypedData typedDataWithFloat64: |
List | NSArray |
Map | NSDictionary |
| Dart | C++ |
|---|---|
null | EncodableValue() |
bool | EncodableValue(bool) |
int (<=32 bits) | EncodableValue(int32_t) |
int (>32 bits) | EncodableValue(int64_t) |
double | EncodableValue(double) |
String | EncodableValue(std::string) |
Uint8List | EncodableValue(std::vector<uint8_t>) |
Int32List | EncodableValue(std::vector<int32_t>) |
Int64List | EncodableValue(std::vector<int64_t>) |
Float32List | EncodableValue(std::vector<float>) |
Float64List | EncodableValue(std::vector<double>) |
List | EncodableValue(std::vector<encodablevalue>) |
Map | EncodableValue(std::map<encodablevalue, encodablevalue="">) |
</encodablevalue,></int64_t></int32_t></uint8_t>
| Dart | C (GObject) |
|---|---|
null | FlValue() |
bool | FlValue(bool) |
int | FlValue(int64_t) |
double | FlValue(double) |
String | FlValue(gchar*) |
Uint8List | FlValue(uint8_t*) |
Int32List | FlValue(int32_t*) |
Int64List | FlValue(int64_t*) |
Float32List | FlValue(float*) |
Float64List | FlValue(double*) |
List | FlValue(FlValue) |
Map | FlValue(FlValue, FlValue) |
使用平台通道呼叫平台專屬程式碼
#以下程式碼展示如何呼叫 平台專屬 API 來取得並顯示 目前的電池電量。它會 分別使用 Android 的 BatteryManager API、 iOS 的 device.batteryLevel API、 Windows 的 GetSystemPowerStatus API, 以及 Linux 的 UPower API,並透過單一 平台訊息 getBatteryLevel() 來實現。
此範例將平台專屬程式碼直接寫在 主應用程式中。如果你想要在多個應用程式中重複使用這些 平台專屬程式碼,專案建立步驟會略有不同 (請參閱開發套件(package)), 但平台通道的程式碼 寫法仍然相同。
步驟 1:建立新應用程式專案
#首先建立一個新的應用程式:
- 在終端機執行:
flutter create batterylevel
預設情況下,範本支援以 Kotlin 撰寫 Android 程式碼, 或以 Swift 撰寫 iOS 程式碼。若要使用 Java 或 Objective-C, 請加上 -i 和/或 -a 參數:
- 在終端機執行:
flutter create -i objc -a java batterylevel
步驟 2:建立 Flutter 平台端客戶端
#應用程式的 State 類別負責維護目前的應用狀態。 你可以擴充它以儲存目前的電池狀態。
首先,建立通道。使用一個帶有單一 平台方法的 MethodChannel,該方法會回傳電池電量。
通道的客戶端與主機端會透過 在通道建構函式中傳入的通道名稱進行連接。 同一個應用程式中所有通道名稱必須 唯一;建議在通道名稱前加上獨特的「網域前綴(domain prefix)」,例如:samples.flutter.dev/battery。
import 'dart:async';
import 'package:flutter/material.dart';
import 'package:flutter/services.dart';class _MyHomePageState extends State<MyHomePage> {
static const platform = MethodChannel('samples.flutter.dev/battery');
// Get battery level.接下來,透過 method channel(方法通道)呼叫一個方法,並使用 String 識別符指定要呼叫的具體方法 getBatteryLevel。這個呼叫有可能會失敗——例如,當平台不支援該平台 API(像是在模擬器中執行時),因此請將 invokeMethod 呼叫包裹在 try-catch 陳述式中。
使用回傳的結果,在 setState 內的 _batteryLevel 中更新使用者介面狀態。
// Get battery level.
String _batteryLevel = 'Unknown battery level.';
Future<void> _getBatteryLevel() async {
String batteryLevel;
try {
final result = await platform.invokeMethod<int>('getBatteryLevel');
batteryLevel = 'Battery level at $result % .';
} on PlatformException catch (e) {
batteryLevel = "Failed to get battery level: '${e.message}'.";
}
setState(() {
_batteryLevel = batteryLevel;
});
}最後,將範本中的 build 方法替換為包含一個小型使用者介面,該介面會以字串形式顯示電池狀態,並提供一個按鈕用於重新整理該數值。
@override
Widget build(BuildContext context) {
return Material(
child: Center(
child: Column(
mainAxisAlignment: MainAxisAlignment.spaceEvenly,
children: [
ElevatedButton(
onPressed: _getBatteryLevel,
child: const Text('Get Battery Level'),
),
Text(_batteryLevel),
],
),
),
);
}步驟 3:新增 Android 平台專屬實作
#首先,請在 Android Studio 中開啟你的 Flutter 應用程式的 Android 主機端部分:
啟動 Android Studio
選擇選單項目 File > Open...
導航至你的 Flutter 應用程式所在的目錄,並選擇其中的 android 資料夾。點擊 OK。
在專案檢視的 kotlin 資料夾中,開啟檔案
MainActivity.kt。
在 configureFlutterEngine() 方法內,建立一個 MethodChannel 並呼叫 setMethodCallHandler()。請確保使用與 Flutter 客戶端端相同的 channel 名稱。
import androidx.annotation.NonNull
import io.flutter.embedding.android.FlutterActivity
import io.flutter.embedding.engine.FlutterEngine
import io.flutter.plugin.common.MethodChannel
class MainActivity: FlutterActivity() {
private val CHANNEL = "samples.flutter.dev/battery"
override fun configureFlutterEngine(@NonNull flutterEngine: FlutterEngine) {
super.configureFlutterEngine(flutterEngine)
MethodChannel(flutterEngine.dartExecutor.binaryMessenger, CHANNEL).setMethodCallHandler {
call, result ->
// This method is invoked on the main thread.
// TODO
}
}
}新增使用 Android battery API 來取得電池電量的 Android Kotlin 程式碼。這段程式碼與你在原生 Android 應用程式中撰寫的內容完全相同。
首先,在檔案頂部加入所需的 import:
import android.content.Context
import android.content.ContextWrapper
import android.content.Intent
import android.content.IntentFilter
import android.os.BatteryManager
import android.os.Build.VERSION
import android.os.Build.VERSION_CODES接下來,請在 MainActivity 類別中,於 configureFlutterEngine() 方法的下方新增以下方法:
private fun getBatteryLevel(): Int {
val batteryLevel: Int
if (VERSION.SDK_INT >= VERSION_CODES.LOLLIPOP) {
val batteryManager = getSystemService(Context.BATTERY_SERVICE) as BatteryManager
batteryLevel = batteryManager.getIntProperty(BatteryManager.BATTERY_PROPERTY_CAPACITY)
} else {
val intent = ContextWrapper(applicationContext).registerReceiver(null, IntentFilter(Intent.ACTION_BATTERY_CHANGED))
batteryLevel = intent!!.getIntExtra(BatteryManager.EXTRA_LEVEL, -1) * 100 / intent.getIntExtra(BatteryManager.EXTRA_SCALE, -1)
}
return batteryLevel
}最後,請完成前面新增的 setMethodCallHandler() 方法。 你需要處理單一的平台方法 getBatteryLevel(), 因此請在 call 參數中進行判斷。 這個平台方法的實作會呼叫前一步所撰寫的 Android 程式碼,並透過 result 參數,分別在成功與錯誤的情況下回傳對應的回應。 如果收到未知的方法呼叫,則回報該情況。
請移除以下程式碼:
MethodChannel(flutterEngine.dartExecutor.binaryMessenger, CHANNEL).setMethodCallHandler {
call, result ->
// This method is invoked on the main thread.
// TODO
}並替換為以下內容:
MethodChannel(flutterEngine.dartExecutor.binaryMessenger, CHANNEL).setMethodCallHandler {
// This method is invoked on the main thread.
call, result ->
if (call.method == "getBatteryLevel") {
val batteryLevel = getBatteryLevel()
if (batteryLevel != -1) {
result.success(batteryLevel)
} else {
result.error("UNAVAILABLE", "Battery level not available.", null)
}
} else {
result.notImplemented()
}
}首先,請在 Android Studio 中開啟你的 Flutter 應用程式的 Android 主機端部分:
啟動 Android Studio
選擇選單項目 File > Open...
導航至存放你的 Flutter 應用程式的目錄,並選擇其中的 android 資料夾。點擊 OK。
在專案檢視(Project view)中,開啟 java 資料夾下的
MainActivity.java檔案。
接下來,請建立一個 MethodChannel,並在 configureFlutterEngine() 方法內設置一個 MethodCallHandler。 請確保使用與 Flutter 客戶端端相同的 channel 名稱。
import androidx.annotation.NonNull;
import io.flutter.embedding.android.FlutterActivity;
import io.flutter.embedding.engine.FlutterEngine;
import io.flutter.plugin.common.MethodChannel;
public class MainActivity extends FlutterActivity {
private static final String CHANNEL = "samples.flutter.dev/battery";
@Override
public void configureFlutterEngine(@NonNull FlutterEngine flutterEngine) {
super.configureFlutterEngine(flutterEngine);
new MethodChannel(flutterEngine.getDartExecutor().getBinaryMessenger(), CHANNEL)
.setMethodCallHandler(
(call, result) -> {
// This method is invoked on the main thread.
// TODO
}
);
}
}新增使用 Android 電池 API 來取得電池電量的 Android Java 程式碼。這段程式碼與你在原生 Android 應用程式中撰寫的內容完全相同。
首先,在檔案頂部加入所需的 import:
import android.content.ContextWrapper;
import android.content.Intent;
import android.content.IntentFilter;
import android.os.BatteryManager;
import android.os.Build.VERSION;
import android.os.Build.VERSION_CODES;
import android.os.Bundle;然後,請在 activity 類別中新增以下方法,放在 configureFlutterEngine() 方法的下方:
private int getBatteryLevel() {
int batteryLevel = -1;
if (VERSION.SDK_INT >= VERSION_CODES.LOLLIPOP) {
BatteryManager batteryManager = (BatteryManager) getSystemService(BATTERY_SERVICE);
batteryLevel = batteryManager.getIntProperty(BatteryManager.BATTERY_PROPERTY_CAPACITY);
} else {
Intent intent = new ContextWrapper(getApplicationContext()).
registerReceiver(null, new IntentFilter(Intent.ACTION_BATTERY_CHANGED));
batteryLevel = (intent.getIntExtra(BatteryManager.EXTRA_LEVEL, -1) * 100) /
intent.getIntExtra(BatteryManager.EXTRA_SCALE, -1);
}
return batteryLevel;
}最後,請完成前面新增的 setMethodCallHandler() 方法。
你只需要處理單一的平台方法 getBatteryLevel(),
因此請在 call 參數中檢查這一點。
這個平台方法的實作會呼叫你在前一步撰寫的 Android 程式碼,
並透過 result 參數回傳成功或錯誤的回應。
如果呼叫的是未知的方法,則應回報該情況。
請移除以下程式碼:
new MethodChannel(flutterEngine.getDartExecutor().getBinaryMessenger(), CHANNEL)
.setMethodCallHandler(
(call, result) -> {
// This method is invoked on the main thread.
// TODO
}
);並替換為以下內容:
new MethodChannel(flutterEngine.getDartExecutor().getBinaryMessenger(), CHANNEL)
.setMethodCallHandler(
(call, result) -> {
// This method is invoked on the main thread.
if (call.method.equals("getBatteryLevel")) {
int batteryLevel = getBatteryLevel();
if (batteryLevel != -1) {
result.success(batteryLevel);
} else {
result.error("UNAVAILABLE", "Battery level not available.", null);
}
} else {
result.notImplemented();
}
}
);你現在應該可以在 Android 上執行這個應用程式。如果你使用的是 Android 模擬器,請在工具列上的 ... 按鈕進入 Extended Controls 面板,設定電池電量。
步驟 4:新增 iOS 平台專屬實作
#首先,請在 Xcode 中開啟你的 Flutter 應用程式的 iOS 主機部分:
啟動 Xcode。
選擇選單項目 File > Open...。
導覽到存放你的 Flutter 應用程式的目錄,然後選取其中的 ios 資料夾。點選 OK。
在使用 Objective-C 的標準範本設定中加入對 Swift 的支援:
在專案導覽器中展開 Runner > Runner。
在專案導覽器的 Runner > Runner 下,開啟檔案
AppDelegate.swift。
覆寫 application:didFinishLaunchingWithOptions: 函式,並建立一個與頻道名稱 samples.flutter.dev/battery 綁定的 FlutterMethodChannel:
@main
@objc class AppDelegate: FlutterAppDelegate {
override func application(
_ application: UIApplication,
didFinishLaunchingWithOptions launchOptions: [UIApplication.LaunchOptionsKey: Any]?) -> Bool {
let controller : FlutterViewController = window?.rootViewController as! FlutterViewController
let batteryChannel = FlutterMethodChannel(name: "samples.flutter.dev/battery",
binaryMessenger: controller.binaryMessenger)
batteryChannel.setMethodCallHandler({
[weak self] (call: FlutterMethodCall, result: FlutterResult) -> Void in
// This method is invoked on the UI thread.
// Handle battery messages.
})
GeneratedPluginRegistrant.register(with: self)
return super.application(application, didFinishLaunchingWithOptions: launchOptions)
}
}接下來,新增使用 iOS 電池 API 來取得電池電量的 iOS Swift 程式碼。這段程式碼與你在原生 iOS 應用程式中撰寫的方式完全相同。
請將以下內容作為新方法,加入至 AppDelegate.swift 的底部:
private func receiveBatteryLevel(result: FlutterResult) {
let device = UIDevice.current
device.isBatteryMonitoringEnabled = true
if device.batteryState == UIDevice.BatteryState.unknown {
result(FlutterError(code: "UNAVAILABLE",
message: "Battery level not available.",
details: nil))
} else {
result(Int(device.batteryLevel * 100))
}
}最後,請完成前面新增的 setMethodCallHandler() 方法。 你只需要處理單一的平台方法 getBatteryLevel(), 因此請在 call 參數中進行判斷。 這個平台方法的實作會呼叫你在前一步撰寫的 iOS 程式碼。如果呼叫到未知的方法,則應回報該情況。
batteryChannel.setMethodCallHandler({
[weak self] (call: FlutterMethodCall, result: FlutterResult) -> Void in
// This method is invoked on the UI thread.
guard call.method == "getBatteryLevel" else {
result(FlutterMethodNotImplemented)
return
}
self?.receiveBatteryLevel(result: result)
})首先,在 Xcode 中開啟 Flutter 應用程式的 iOS host 部分:
啟動 Xcode。
選擇選單項目 File > Open...。
導航到存放你的 Flutter 應用程式的目錄,然後選擇其中的 ios 資料夾。點擊 OK。
確認 Xcode 專案可以無錯誤地建置。
在 Project navigator 中,開啟位於 Runner > Runner 下的
AppDelegate.m檔案。
在 application didFinishLaunchingWithOptions: 方法內建立一個 FlutterMethodChannel,並加入一個 handler。 請確保使用與 Flutter client 端相同的 channel 名稱。
#import <flutter flutter.h="">
#import "GeneratedPluginRegistrant.h"
@implementation AppDelegate
- (BOOL)application:(UIApplication*)application didFinishLaunchingWithOptions:(NSDictionary*)launchOptions {
FlutterViewController* controller = (FlutterViewController*)self.window.rootViewController;
FlutterMethodChannel* batteryChannel = [FlutterMethodChannel
methodChannelWithName:@"samples.flutter.dev/battery"
binaryMessenger:controller.binaryMessenger];
[batteryChannel setMethodCallHandler:^(FlutterMethodCall* call, FlutterResult result) {
// This method is invoked on the UI thread.
// TODO
}];
[GeneratedPluginRegistrant registerWithRegistry:self];
return [super application:application didFinishLaunchingWithOptions:launchOptions];
}接下來,新增使用 iOS 電池 API 來取得電池電量的 iOS ObjectiveC 程式碼。這段程式碼與你在原生 iOS 應用程式中撰寫的方式完全相同。
請在 AppDelegate 類別中,於 @end 之前加入以下方法:
- (int)getBatteryLevel {
UIDevice* device = UIDevice.currentDevice;
device.batteryMonitoringEnabled = YES;
if (device.batteryState == UIDeviceBatteryStateUnknown) {
return -1;
} else {
return (int)(device.batteryLevel * 100);
}
}最後,請完成前面新增的 setMethodCallHandler() 方法。 你需要處理單一平台方法 getBatteryLevel(), 因此請在 call 參數中進行判斷。這個平台方法的實作會呼叫前一個步驟所撰寫的 iOS 程式碼, 並且透過 result 參數回傳成功或錯誤的結果。如果收到未知的方法呼叫,則回報該情況。
__weak typeof(self) weakSelf = self;
[batteryChannel setMethodCallHandler:^(FlutterMethodCall* call, FlutterResult result) {
// This method is invoked on the UI thread.
if ([@"getBatteryLevel" isEqualToString:call.method]) {
int batteryLevel = [weakSelf getBatteryLevel];
if (batteryLevel == -1) {
result([FlutterError errorWithCode:@"UNAVAILABLE"
message:@"Battery level not available."
details:nil]);
} else {
result(@(batteryLevel));
}
} else {
result(FlutterMethodNotImplemented);
}
}];你現在應該可以在 iOS 上執行這個應用程式了。 如果你使用的是 iOS 模擬器(Simulator), 請注意它不支援電池相關 API, 因此應用程式會顯示「Battery level not available」(電池電量無法取得)。
步驟 5:新增 Windows 平台專屬實作
#首先,請在 Visual Studio 中開啟你的 Flutter 應用程式的 Windows 主機端部分:
在你的專案目錄下執行
flutter build windows一次,以產生 Visual Studio 的解決方案檔案(solution file)。啟動 Visual Studio。
選擇 Open a project or solution(開啟專案或解決方案)。
導航至你的 Flutter 應用程式所在的目錄,然後進入 build 資料夾,再進入 windows 資料夾,接著選取
batterylevel.sln檔案。 點擊 Open(開啟)。
新增平台通道(platform channel)方法的 C++ 實作:
在方案總管(Solution Explorer)中展開 batterylevel > Source Files。
開啟檔案
flutter_window.cpp。
首先,在檔案頂部、緊接在 #include "flutter_window.h" 之後,加入必要的 include:
#include <flutter/event_channel.h>
#include <flutter/event_sink.h>
#include <flutter/event_stream_handler_functions.h>
#include <flutter/method_channel.h>
#include <flutter/standard_method_codec.h>
#include <windows.h>
#include <memory>編輯 FlutterWindow::OnCreate 方法,並建立一個與頻道名稱 samples.flutter.dev/battery 綁定的 flutter::MethodChannel:
bool FlutterWindow::OnCreate() {
// ...
RegisterPlugins(flutter_controller_->engine());
flutter::MethodChannel<> channel(
flutter_controller_->engine()->messenger(), "samples.flutter.dev/battery",
&flutter::StandardMethodCodec::GetInstance());
channel.SetMethodCallHandler(
[](const flutter::MethodCall<>& call,
std::unique_ptr<flutter::MethodResult<>> result) {
// TODO
});
SetChildContent(flutter_controller_->view()->GetNativeWindow());
return true;
}接下來,新增使用 Windows 電池 API 來取得電池電量的 C++ 程式碼。這段程式碼與你在原生 Windows 應用程式中撰寫的方式完全相同。
請在 flutter_window.cpp 的最上方、#include 區段之後,新增以下作為一個新函式:
static int GetBatteryLevel() {
SYSTEM_POWER_STATUS status;
if (GetSystemPowerStatus(&status) == 0 || status.BatteryLifePercent == 255) {
return -1;
}
return status.BatteryLifePercent;
}最後,完成先前新增的 setMethodCallHandler() 方法。 你需要處理單一的平台方法 getBatteryLevel(), 因此請在 call 參數中進行判斷。 這個平台方法的實作會呼叫前一步所撰寫的 Windows 程式碼。如果呼叫到未知的方法,則應回報該情況。
請移除以下程式碼:
channel.SetMethodCallHandler(
[](const flutter::MethodCall<>& call,
std::unique_ptr<flutter::MethodResult<>> result) {
// TODO
});並替換為以下內容:
channel.SetMethodCallHandler(
[](const flutter::MethodCall<>& call,
std::unique_ptr<flutter::MethodResult<>> result) {
if (call.method_name() == "getBatteryLevel") {
int battery_level = GetBatteryLevel();
if (battery_level != -1) {
result->Success(battery_level);
} else {
result->Error("UNAVAILABLE", "Battery level not available.");
}
} else {
result->NotImplemented();
}
});你現在應該可以在 Windows 上執行這個應用程式了。 如果你的裝置沒有電池, 則會顯示「Battery level not available」。
步驟 6:新增 macOS 平台專屬實作
#首先,請在 Xcode 中開啟 Flutter 應用程式的 macOS host 部分:
啟動 Xcode。
選擇選單項目 File > Open...。
導航至存放你的 Flutter 應用程式的目錄,並選取其中的 macos 資料夾。點選 OK。
新增平台通道方法的 Swift 實作:
在專案導覽器中,展開 Runner > Runner。
在專案導覽器的 Runner > Runner 下,開啟檔案
MainFlutterWindow.swift。
首先,在檔案頂部、緊接在 import FlutterMacOS 之後,加入必要的 import:
import IOKit.ps建立一個與頻道名稱綁定的FlutterMethodChannel
在awakeFromNib方法中的samples.flutter.dev/battery:
override func awakeFromNib() {
// ...
self.setFrame(windowFrame, display: true)
let batteryChannel = FlutterMethodChannel(
name: "samples.flutter.dev/battery",
binaryMessenger: flutterViewController.engine.binaryMessenger)
batteryChannel.setMethodCallHandler { (call, result) in
// This method is invoked on the UI thread.
// Handle battery messages.
}
RegisterGeneratedPlugins(registry: flutterViewController)
super.awakeFromNib()
}
}接下來,新增 macOS Swift 程式碼,該程式碼會使用 IOKit 電池 API 來取得電池電量。這段程式碼與你在原生 macOS 應用程式中撰寫的方式完全相同。
請將以下內容作為新方法,加入至MainFlutterWindow.swift的底部:
private func getBatteryLevel() -> Int? {
let info = IOPSCopyPowerSourcesInfo().takeRetainedValue()
let sources: Array<CFTypeRef> = IOPSCopyPowerSourcesList(info).takeRetainedValue() as Array
if let source = sources.first {
let description =
IOPSGetPowerSourceDescription(info, source).takeUnretainedValue() as! [String: AnyObject]
if let level = description[kIOPSCurrentCapacityKey] as? Int {
return level
}
}
return nil
}最後,完成先前新增的 setMethodCallHandler 方法。 你需要處理單一的平台方法 getBatteryLevel(), 因此請在 call 參數中進行判斷。 這個平台方法的實作會呼叫 你在前一個步驟中撰寫的 macOS 程式碼。如果呼叫到未知的方法, 則應回報該情況。
batteryChannel.setMethodCallHandler { (call, result) in
switch call.method {
case "getBatteryLevel":
guard let level = getBatteryLevel() else {
result(
FlutterError(
code: "UNAVAILABLE",
message: "Battery level not available",
details: nil))
return
}
result(level)
default:
result(FlutterMethodNotImplemented)
}
}你現在應該可以在 macOS 上執行這個應用程式了。 如果你的裝置沒有電池, 它會顯示「Battery level not available」。
步驟 7:新增 Linux 平台專屬的實作
#在這個範例中,你需要安裝 upower 開發標頭(developer headers)。 這通常可以透過你的發行版取得,例如可以使用:
sudo apt install libupower-glib-dev首先,請在你選擇的編輯器中開啟 Flutter 應用程式的 Linux host 部分。以下說明以安裝有「C/C++」與「CMake」擴充功能的 Visual Studio Code 為例,但你也可以依照其他 IDE 進行調整。
啟動 Visual Studio Code。
開啟專案中的 linux 目錄。
在出現詢問「
Would you like to configure project "linux"?」的提示時,選擇 Yes。 這將啟用 C++ 自動補全功能。開啟檔案
runner/my_application.cc。
首先,在檔案頂部、緊接在 #include <flutter_linux/flutter_linux.h> 之後,加入必要的 include:
#include <math.h>
#include <upower.h>在 _MyApplication 結構體中新增一個 FlMethodChannel:
struct _MyApplication {
GtkApplication parent_instance;
char** dart_entrypoint_arguments;
FlMethodChannel* battery_channel;
};請確保在 my_application_dispose 中進行清理:
static void my_application_dispose(GObject* object) {
MyApplication* self = MY_APPLICATION(object);
g_clear_pointer(&self->dart_entrypoint_arguments, g_strfreev);
g_clear_object(&self->battery_channel);
G_OBJECT_CLASS(my_application_parent_class)->dispose(object);
}編輯 my_application_activate 方法,並在呼叫 fl_register_plugins 之後,使用頻道名稱 samples.flutter.dev/battery 來初始化 battery_channel:
static void my_application_activate(GApplication* application) {
// ...
fl_register_plugins(FL_PLUGIN_REGISTRY(self->view));
g_autoptr(FlStandardMethodCodec) codec = fl_standard_method_codec_new();
self->battery_channel = fl_method_channel_new(
fl_engine_get_binary_messenger(fl_view_get_engine(view)),
"samples.flutter.dev/battery", FL_METHOD_CODEC(codec));
fl_method_channel_set_method_call_handler(
self->battery_channel, battery_method_call_handler, self, nullptr);
gtk_widget_grab_focus(GTK_WIDGET(self->view));
}接下來,新增使用 Linux battery API 來取得電池電量的 C 程式碼。這段程式碼與你在原生 Linux 應用程式中撰寫的內容完全相同。
請將以下程式碼作為一個新函式,新增在 my_application.cc 檔案頂部、緊接在 G_DEFINE_TYPE 這一行之後:
static FlMethodResponse* get_battery_level() {
// Find the first available battery and report that.
g_autoptr(UpClient) up_client = up_client_new();
g_autoptr(GPtrArray) devices = up_client_get_devices2(up_client);
if (devices->len == 0) {
return FL_METHOD_RESPONSE(fl_method_error_response_new(
"UNAVAILABLE", "Device does not have a battery.", nullptr));
}
UpDevice* device = UP_DEVICE(g_ptr_array_index(devices, 0));
double percentage = 0;
g_object_get(device, "percentage", &percentage, nullptr);
g_autoptr(FlValue) result =
fl_value_new_int(static_cast<int64_t>(round(percentage)));
return FL_METHOD_RESPONSE(fl_method_success_response_new(result));
}最後,請加入前面在呼叫 fl_method_channel_set_method_call_handler 時所參考的 battery_method_call_handler 函式。 你只需要處理一個平台方法 getBatteryLevel, 因此請在 method_call 參數中進行檢查。 這個函式的實作會呼叫前一步所撰寫的 Linux 程式碼。如果收到未知的方法呼叫,則回報該情況。
請將以下程式碼加入在 get_battery_level 函式之後:
static void battery_method_call_handler(FlMethodChannel* channel,
FlMethodCall* method_call,
gpointer user_data) {
g_autoptr(FlMethodResponse) response = nullptr;
if (strcmp(fl_method_call_get_name(method_call), "getBatteryLevel") == 0) {
response = get_battery_level();
} else {
response = FL_METHOD_RESPONSE(fl_method_not_implemented_response_new());
}
g_autoptr(GError) error = nullptr;
if (!fl_method_call_respond(method_call, response, &error)) {
g_warning("Failed to send response: %s", error->message);
}
}你現在應該可以在 Linux 上執行這個應用程式了。 如果你的裝置沒有電池, 則會顯示「Battery level not available」。
使用 Pigeon 套件呼叫平台專屬程式碼
#你可以使用 Pigeon 套件, 作為 Flutter 的平台通道(platform channel)API 的替代方案, 以產生能夠以結構化且型別安全方式傳遞訊息的程式碼。Pigeon 的工作流程如下:
Flutter 應用程式會透過平台通道, 將結構化且型別安全的訊息傳送給其 host(非 Dart 部分的應用程式)。
host 會在平台通道上監聽並接收訊息,然後使用原生程式語言呼叫任意數量的 平台專屬 API,並將回應傳回給 client(應用程式中的 Flutter 部分)。
使用這個套件可以免除 host 與 client 之間在訊息名稱與資料型別上對應字串的需求。它支援巢狀類別、將訊息分組為 API、產生非同步包裝程式碼,以及雙向傳遞訊息。產生的程式碼可讀性高,並保證不同版本的多個 client 之間不會產生衝突。
透過 Pigeon,你可以用 Dart 的子集來定義訊息協定,然後產生適用於 Android、iOS、macOS 或 Windows 的訊息傳遞程式碼。例如:
import 'package:pigeon/pigeon.dart';
class SearchRequest {
final String query;
SearchRequest({required this.query});
}
class SearchReply {
final String result;
SearchReply({required this.result});
}
@HostApi()
abstract class Api {
@async
SearchReply search(SearchRequest request);
}import 'generated_pigeon.dart';
Future<void> onClick() async {
SearchRequest request = SearchRequest(query: 'test');
Api api = SomeApi();
SearchReply reply = await api.search(request);
print('reply: ${reply.result}');
}你可以在 pub.dev 的 pigeon 頁面找到完整範例與更多資訊。
通道與平台執行緒
#當你在平台端呼叫要傳送給 Flutter 的通道時,請在平台的主執行緒(main thread)上執行。 當你在 Flutter 中呼叫要傳送給平台端的通道時,可以在任何作為根 Isolate 的 Isolate,或 已註冊為背景 Isolate 的 Isolate 上執行。 平台端的處理程序可以在平台的主執行緒上執行,也可以在使用 Task Queue 時於背景執行緒上執行。 你可以在任何執行緒上非同步呼叫平台端的處理程序。
從背景 isolate 使用插件與通道
#插件與通道可以被任何 Isolate 使用,但該 Isolate 必須是根 Isolate(由 Flutter 建立的),或已註冊為根 Isolate 的背景 Isolate。
以下範例展示如何註冊一個背景 Isolate,以便從背景 Isolate 使用插件。
import 'package:flutter/services.dart';
import 'package:shared_preferences/shared_preferences.dart';
void _isolateMain(RootIsolateToken rootIsolateToken) async {
BackgroundIsolateBinaryMessenger.ensureInitialized(rootIsolateToken);
SharedPreferences sharedPreferences = await SharedPreferences.getInstance();
print(sharedPreferences.getBool('isDebug'));
}
void main() {
RootIsolateToken rootIsolateToken = RootIsolateToken.instance!;
Isolate.spawn(_isolateMain, rootIsolateToken);
}在背景執行緒上執行 channel handler(Android)
#若要讓 channel 的平台端 handler 能在 Android 應用程式中於背景執行緒上執行,您必須使用 Task Queue API。
override fun onAttachedToEngine(@NonNull flutterPluginBinding: FlutterPlugin.FlutterPluginBinding) {
val taskQueue =
flutterPluginBinding.binaryMessenger.makeBackgroundTaskQueue()
channel = MethodChannel(flutterPluginBinding.binaryMessenger,
"com.example.foo",
StandardMethodCodec.INSTANCE,
taskQueue)
channel.setMethodCallHandler(this)
}@Override
public void onAttachedToEngine(@NonNull FlutterPluginBinding binding) {
BinaryMessenger messenger = binding.getBinaryMessenger();
BinaryMessenger.TaskQueue taskQueue =
messenger.makeBackgroundTaskQueue();
channel =
new MethodChannel(
messenger,
"com.example.foo",
StandardMethodCodec.INSTANCE,
taskQueue);
channel.setMethodCallHandler(this);
}在背景執行緒上執行 channel handlers(iOS)
#若要讓某個 channel 的平台端 handler 能夠在 iOS 應用程式的背景執行緒上執行,必須使用 Task Queue API。
public static func register(with registrar: FlutterPluginRegistrar) {
let taskQueue = registrar.messenger().makeBackgroundTaskQueue?()
let channel = FlutterMethodChannel(name: "com.example.foo",
binaryMessenger: registrar.messenger(),
codec: FlutterStandardMethodCodec.sharedInstance(),
taskQueue: taskQueue)
let instance = MyPlugin()
registrar.addMethodCallDelegate(instance, channel: channel)
}+ (void)registerWithRegistrar:(NSObject<flutterpluginregistrar>*)registrar {
NSObject<fluttertaskqueue>* taskQueue =
[[registrar messenger] makeBackgroundTaskQueue];
FlutterMethodChannel* channel =
[FlutterMethodChannel methodChannelWithName:@"com.example.foo"
binaryMessenger:[registrar messenger]
codec:[FlutterStandardMethodCodec sharedInstance]
taskQueue:taskQueue];
MyPlugin* instance = [[MyPlugin alloc] init];
[registrar addMethodCallDelegate:instance channel:channel];
}切換至 UI 執行緒(Android)
#為了符合 channels 的 UI 執行緒需求, 你可能需要從背景執行緒切換到 Android 的 UI 執行緒, 以執行 channel 方法。 在 Android 中,你可以透過post()一個 Runnable到 Android 的 UI 執行緒Looper, 這樣會讓Runnable在主執行緒於下一個可用時機執行。
Handler(Looper.getMainLooper()).post {
// Call the desired channel message here.
}new Handler(Looper.getMainLooper()).post(new Runnable() {
@Override
public void run() {
// Call the desired channel message here.
}
});跳轉至主執行緒(iOS)
#為了符合 channel 的主執行緒要求, 你可能需要從背景執行緒跳轉到 iOS 的主執行緒來執行 channel 方法。 你可以透過在 iOS 的主 dispatch queue 上執行一個 block 來達成這個目的:
dispatch_async(dispatch_get_main_queue(), ^{
// Call the desired channel message here.
});DispatchQueue.main.async {
// Call the desired channel message here.
}補充說明
#常見的通道與編解碼器
#以下列出了一些常見的平台通道 API,可用於撰寫平台專屬程式碼:
MethodChannel(Flutter):一個具名通道,可用於透過非同步方法呼叫與平台插件進行溝通。預設情況下,此通道使用StandardMessageCodec編解碼器。此通道並非型別安全,這表示訊息的呼叫與接收需依賴主端與客戶端雙方宣告相同的參數與資料型別,訊息才能正確傳遞。BasicMessageChannel(Flutter):一個具名通道,支援基本的非同步訊息傳遞,並可使用支援的訊息編解碼器。並非型別安全。Engine Embedder APIs(各平台):這些平台專屬 API 包含了平台專屬的通道 API。
你可以自行建立編解碼器,或使用現有的編解碼器。以下是一些可用於平台專屬程式碼的現有編解碼器:
StandardMessageCodec:一個常用的訊息編解碼器,能將各種資料型別編碼與解碼為平台無關的二進位格式,方便在平台通道間傳輸。當你傳送與接收值時,值的序列化與反序列化會自動進行。支援的資料型別請參見 Platform channel data types support。BinaryCodec:一種訊息編解碼器,用於在 Flutter 應用程式的 Dart 端與原生平台端之間傳遞原始二進位資料。不會對資料結構進行更高階的編碼或解碼。StringCodec:一種訊息編解碼器,使用 UTF-8 編碼來編碼與解碼字串。JSONMessageCodec:一種訊息編解碼器,使用 UTF-8 編碼來編碼與解碼 JSON 格式的資料。FirestoreMessageCodec:一種訊息編解碼器,專門處理 Flutter 應用程式與原生 Firebase Firestore SDK(Android 與 iOS)之間,透過平台通道傳送的訊息交換。
將平台專屬程式碼與 UI 程式碼分離
#如果你預期在多個 Flutter 應用程式中重複使用平台專屬程式碼,建議將這些程式碼分離,建立於主應用程式外部目錄中的平台插件。詳情請參見 developing packages。
以套件形式發佈平台專屬程式碼
#若要與 Flutter 生態系中的其他開發者分享你的平台專屬程式碼,請參見 publishing packages。